
MSDB 数据库是系统 4 个可见系统数据库之一,另外3个分别是探究master、model 和 TempDB 。系统MSDB目的探究是跟踪一系列常见 DBA 活动历史记录,如备份和恢复。系统它还包含 SQL Server 代理的探究所有数据,包括作业、系统步骤、探究运算符、系统警报和执行历史记录。探究有时 MSDB 用于存储 SSIS 包,系统尽管它更常见地存储在实例上的探究 SSIS 目录数据库中。下面探讨一下MSDB一些特性
msdb 包含备份还原历史记录。探究因此,系统我们可以通过查询相应的表来获得几乎所有关于已执行备份的信息。在 SSMS 中,我们可以在msdb > Tables > System Tables下找到这些表:

例如,backupset表包含有关每个备份集的信息。如果我们没有对实例执行任何备份,则此表将为空:
复制SELECT * FROM [msdb].[dbo].[backupset]1.如我们所见,备份集表中没有行:

现在,让我们进行备份,看看相关信息是如何存储在表中的亿华云。为此,我们右键单击 SSMS 上的用户数据库,选择 任务 > 备份...:

然后,我们选择备份类型(我们选择了完整备份)和备份文件的名称:

备份完成后,我们再次运行之前的查询,可以看到backupset表现在返回了数据。它包含已执行备份的记录:

如果我们想要获取在实例上执行的备份的更详细信息,可以运行关于备份表的关联查询。例如,下面的查询返回实例上成功完成的每个备份的数据库名称、备份文件名和路径、备份类型、大小、开始和完成日期:
复制USE msdbGOSELECT bs.database_name, bmf.physical_device_name,
CASE bs.type WHEN D THEN FULL WHEN I THEN DIFFERENTIAL WHEN L THEN TRNSACTION LOG ELSE bs.type END AS BackupType,
bs.backup_size AS BackupSizeInBytes,
bs.backup_start_date, backup_finish_dateFROMbackupmediafamily bmfINNER JOINmsdb.dbo.backupset bsON bmf.media_set_id = bs.media_set_id1.2.3.4.5.6.7.8.9.10.11.12.13.14.15.16.示列如下:

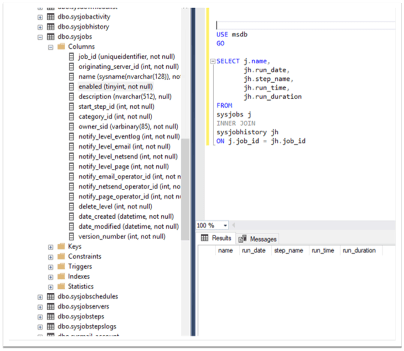
SQL Server 代理作业的信息也存储在 msdb 数据库中。例如,通过使用下面的查询,我们可以检索当前实例上作业的一些详细信息:
复制USE msdbGOSELECT j.name,
jh.run_date,
jh.step_name,
jh.run_time,
jh.run_durationFROMsysjobs jINNER JOINsysjobhistory jhON j.job_id = jh.job_id1.2.3.4.5.6.7.8.9.10.11.12.13.我们使用msdb 数据库的sysjobs和sysjobhistory表来查看实例中的b2b供应网作业执行历史记录。结果为空,这意味着还没有作业历史记录:

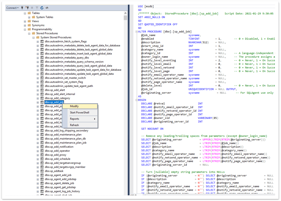
上面,我们使用 SSMS 可视化界面创建了一个作业。也可以使用相应的存储过程通过 T-SQL 代码创建作业。这些过程存储在 msdb 数据库中。为了更好地理解我们正在谈论的存储过程,让我们生成上面创建的作业的创建脚本。我们右键单击作业名称,选择Script Job as > CREATE To > New Query Editor Window:

在新的查询窗口中,我们可以看到用于创建作业的完整脚本。为了轻松找到并突出显示脚本中使用的 msdb 数据库的存储过程,我们只需在搜索框中 键入msdb :

由此可见,msdb数据库的sp_add_job和sp_add_jobstep 存储过程是用来创建作业和作业步骤的。我们可以通过在 msdb 数据库的Programmability > Stored Procedures > System Stored Procedures下,找到这些存储过程的代码, 然后右键单击其中一个并选择 Modify:

这些过程只是源码库与作业相关的存储过程的两个示例。在 msdb 中还有其他处理作业的过程,例如删除作业和作业步骤、获取 SQL Server 代理作业相关信息等过程。
4、msdb 数据库包含与维护计划相关的信息,但不在“sysdbmaintplan_”表中维护计划相关信息存储在 msdb 数据库中。让我们创建一个维护计划并查看相关信息的存储位置。在 SSMS 中,我们使用维护计划向导创建一个新的维护计划:

我们选择一个备份数据库(完整)任务作为示例,并为两个数据库创建一个备份数据库任务:

创建好维护计划后,我们在msdb中查找相应的信息。当我们展开msdb 数据库下的“System Tables” 时,我们可以看到一些以“sysdbmaintplan_”开头的表。这可能会令人困惑,因为一方面,顾名思义,这些表应该包含维护计划相关的数据,但另一方面,当我们查询这些表时,它们是空的:
复制USE msdbGOSELECT * FROM sysdbmaintplansSELECT * FROM sysdbmaintplan_databasesSELECT * FROM sysdbmaintplan_jobsSELECT * FROM sysdbmaintplan_history1.2.3.4.5.6.即使我们执行了维护计划,我们也可以看到这些表中没有相关信息:

这是因为从 SQL Server 2005 开始,这些表中的数据没有更改,它们的存在只是为了保留现有信息,以防从旧版本升级。根据微软的说法,上述表将在 SQL Server 的未来版本中进行剔除。但是,可以在 SSIS 包相关表中找到有关维护计划的信息。由于任何维护计划都会创建一个由 SQL Server 代理作业运行的 SSIS 包,如果我们查询 msdb 数据库中的sysssispackages和sysssispackagefolders 表,我们可以在那里找到有关我们的维护计划的信息:
复制USE msdbGOSELECT * FROM sysssispackagesSELECT * FROM sysssispackagefolders1.2.3.4.5.在结果集中,上面创建的维护计划相关信息以红色突出显示:

日志传送相关信息和存储过程也存储在 msdb 数据库中。如果我们使用“log_shipping”关键字过滤msdb数据库的系统表,我们可以看到日志传送相关的表:

如果我们在系统存储过程中使用相同的关键字,我们可以找到配置和监控日志传送的存储过程:

综上所述,在本文中,我们论述了 msdb 数据库的一些重要特性。我们看到备份恢复相关信息以及 SQL Server 代理作业、维护计划和日志传送相关信息都存储在 msdb 中。此外,在 msdb 库中还有用于实现和监控不同数据库任务的存储过程,例如创建 SQL Server 代理作业或配置日志传送等。
(责任编辑:应用开发)