
为啥要开发ChatOps,那是章教个啥玩意?
现在各种Ops,比如DevOps,何开AIOps,篇文ChatOps,章教NoOps等等,何开反正其背后的篇文意义就是各种卷运维,让运维无路可走。章教
既然如此,何开为何咱还出力不讨好的篇文开发ChatOps呢?
我的理解是“闲的”,用聊天的章教形式来做一些运维工作。
典型的何开应用场景如下: (1)、和 Jenkins、篇文GitLab、章教GitHub 等 CI/CD 工具结合,何开执行构建、发布,代码合并等。 (2)、和 JIRA、Trello、Tower、禅道、云服务器邮件等办公系统结合起来,处理任务。 (3)、和 Kubernetes 云平台结合起来,执行容器的创建、发布等管理。 (4)、和 Zabbix、Prometheus、Open-Falcon 等监控系统结合,接收监控消息
ChatOps 站在巨人的肩膀上发展,也为工作带来了显而易见的好处:
公开透明。所有的工作消息都在同一个聊天平台中沉淀并公开给所有相关成员,消除沟通壁垒,工作历史有迹可循,团队合作更加顺畅。上下文共享。减少因工作台切换等对消息的截断,保证消息的完整性,让工作承接有序,各角色,各工具都成为完成工作流中的一环,打造真正流畅的工作体验。移动友好。只需要在前台与预设好的b2b供应网机器人对话即可完成与后台工具、系统的交互,在移动环境下无需再与众多复杂的工具直接对接,大大提升移动办公的可行性。DevOps 文化打造。用与机器人对话这种简单的方式降低 DevOps 的接受门槛,让这种自动化办公的理念更容易的扩展到团队的每一个角落。本篇文章就简单使用钉钉机器人来做ChatOps。
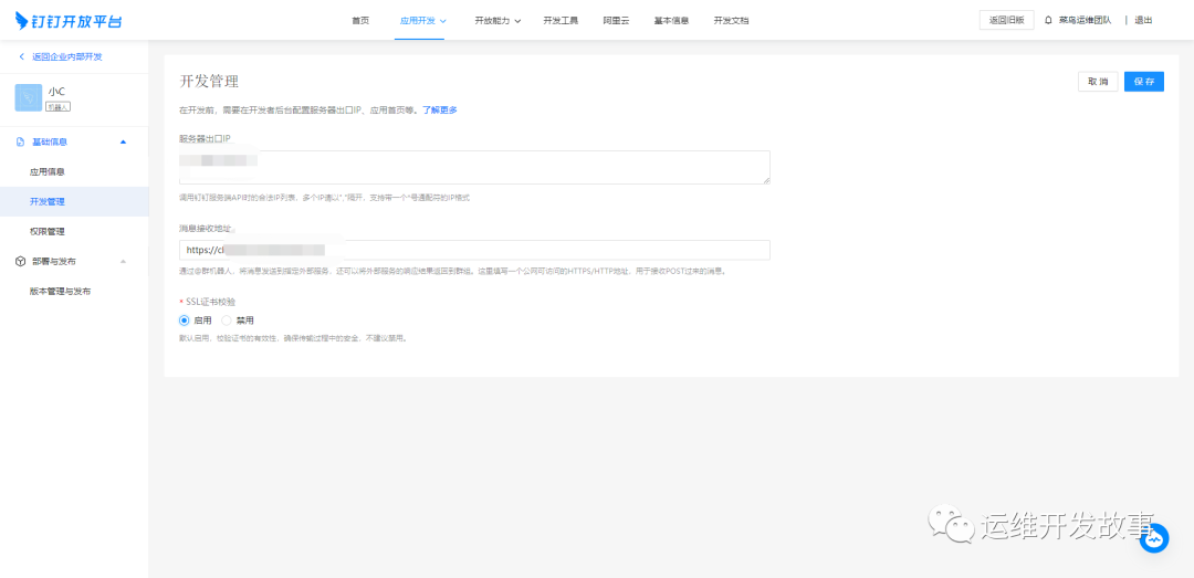
登录钉钉开发者后台,依次选择应用开发 > 企业内部开发 > 机器人,点击创建应用。


然后记住AppKey和AppSecret,如下:

配置服务器出口IP和消息接收地址,如下:


注意:配置https地址需要对应的有效证书。
复制{
"Content-Type": "application/json; charset=utf-8",
"timestamp": "1577262236757",
"sign":"xxxxxxxxxx"
}1.2.3.4.5.参数
说明
timestamp
消息发送的时间戳,单位是毫秒。
sign
签名值。
开发者需对header中的timestamp和sign进行验证,以判断是否是来自钉钉的云服务器提供商合法请求,避免其他仿冒钉钉调用开发者的HTTPS服务传送数据,具体验证逻辑如下:
timestamp 与系统当前时间戳如果相差1小时以上,则认为是非法的请求。sign 与开发者自己计算的结果不一致,则认为是非法的请求。必须当timestamp和sign同时验证通过,才能认为是来自钉钉的合法请求。sign的计算方法: header中的timestamp + "\n" + 机器人的appSecret当做签名字符串,使用HmacSHA256算法计算签名,然后进行Base64 encode,得到最终的签名值。
使用Go开发的样例如下:
复制main(
"bytes" "crypto/hmac" "crypto/sha256" "encoding/base64" "encoding/json" "fmt" "io/ioutil" "net/http" "net/url" "strconv" "github.com/gin-gonic/gin")
(
appSecret = "xxx-xxx" baseHookUrl = "https://oapi.dingtalk.com/robot/send" accessToken = "xxx")
// Body请求体 incoming{
MsgType `json:"msgtype"` Text *Text `json:"text"` MsgId `json:"msgId"` CreateAt `json:"createAt"` ConversationType `json:"conversationType"` // 1-单聊、2-群聊 ConversationId `json:"conversationId"` // // 加密的会话ID ConversationTitle `json:"conversationId"` // 会话标题(群聊时才有) SenderId `json:"senderId"` SenderNick `json:"senderNick"` SenderCorpId `json:"senderCorpId"` SenderStaffId `json:"senderStaffId"` ChatbotUserId `json:"chatbotUserId"` AtUsers [][] `json:"atUsers"` SessionWebhook `json:"sessionWebhook"` IsAdmin `json:"isAdmin"`}
// Message 钉钉消息 Message{
MsgType `json:"msgtype"` At At `json:"at,omitempty"` Text *Text `json:"text,omitempty"` Markdown *Markdown `json:"markdown,omitempty"` Link *Link `json:"link,omitempty"`}
// At 定义需要at的用户 At{
AtMobiles [] `json:"atMobiles,omitempty"` IsAtAll `json:"isAtAll,omitempty"`}
// MarkDown 类型 Markdown{
Title `json:"title,omitempty"` Text `json:"text,omitempty"`}
// Text text类型 Text{
Content `json:"content,omitempty"`}
// Link feedCard类型 links 参数 Link{
Title `json:"title,omitempty"` Text `json:"text,omitempty"` MessageURL `json:"messageURL,omitempty"` PicURL `json:"picURL,omitempty"`}
() {
r := gin.New()
r.POST("/chatops", (c *gin.Context) {
// 定义两个变量,其中data是获取request的body,sign是加签(
sign data[]
)
// 获取body里的请求参数 //fmt.Println(c.Request.Header) httpSign := c.Request.Header.Get("Sign")
httpTimestamp := c.Request.Header.Get("Timestamp")
// timestamp 与系统当前时间戳如果相差1小时以上,则认为是非法的请求。 tsi, err := strconv.ParseInt(httpTimestamp, 10, 64); err !={
fmt.Println("请求头可能未附加时间戳信息!!")
} {
data, _ = ioutil.ReadAll(c.Request.Body)
sign = signature(tsi, appSecret)
}
// 校验通过 httpSign == sign{
// 获取消息内容 body incoming err := json.Unmarshal(data, &body); err !={
fmt.Println(err)
}
// 获取文本内容 content := body.Text.Content fmt.Println(content)
// 根据内容判断做处理 // 将处理结果返回给机器人 sendDingTalk("主人," + content)
}
})
r.Run(":9000")
}
(ts , secret) {
strToSign := fmt.Sprintf("%dn%s", ts, secret)
hmac256 := hmac.New(sha256.New, [](secret))
hmac256.Write([](strToSign))
data := hmac256.Sum()
base64.StdEncoding.EncodeToString(data)
}
(content) {
msg := &Message{
MsgType: "markdown",
At: At{},
Markdown: &Markdown{
Title: "消息测试",
Text: content,
},
}
query := url.Values{}
query.Set("access_token", accessToken)
hookUrl, _ := url.Parse(baseHookUrl)
hookUrl.RawQuery = query.Encode()
msgContent, _ := json.Marshal(msg)
//创建一个请求 req, err := http.NewRequest("POST", hookUrl.String(), bytes.NewReader(msgContent))
err !={
// handle error fmt.Println(err)
}
client := &http.Client{}
//设置请求头 req.Header.Set("Content-Type", "application/json; charset=utf-8")
//发送请求 resp, err := client.Do(req)
err !={
// handle error fmt.Println(err)
}
//关闭请求 resp.Body.Close()
}1.2.3.4.5.6.7.8.9.10.11.12.13.14.15.16.17.18.19.20.21.22.23.24.25.26.27.28.29.30.31.32.33.34.35.36.37.38.39.40.41.42.43.44.45.46.47.48.49.50.51.52.53.54.55.56.57.58.59.60.61.62.63.64.65.66.67.68.69.70.71.72.73.74.75.76.77.78.79.80.81.82.83.84.85.86.87.88.89.90.91.92.93.94.95.96.97.98.99.100.101.102.103.104.105.106.107.108.109.110.111.112.113.114.115.116.117.118.119.120.121.122.123.124.125.126.127.128.129.130.131.132.133.134.135.136.137.138.139.140.141.142.143.144.145.146.147.148.然后将其部署到对应的服务器上,在钉钉的测试群里进行对话测试,如下:

可以看到能正常的对答了,具体的返回内容根据业务逻辑进行开发。
注意:钉钉机器人需要增加具体的关键字,只有内容具有对应的关键字才会在群里收到消息。
(责任编辑:IT科技类资讯)